




Smart Hospital Management Information
System(HMIS)
Maximising hospital efficiency with innovative solutions
SIMPLIFYING HMIS FOR PUBLIC HEALTHCARE
Enhancing the HMIS platform by simplifying workflows, improving usability, and creating a seamless experience for diverse user roles across hospitals.
Duration
Role
UI UX Intern
Category
Healthtech
01
Notification Feature
Build a notification feature to improve communication among hospital staff.
View Project
03
Dispensing Module
Redesign the dispensing flow for pharmacists to improve usability & billing process.
View Project
Use Cases Covered
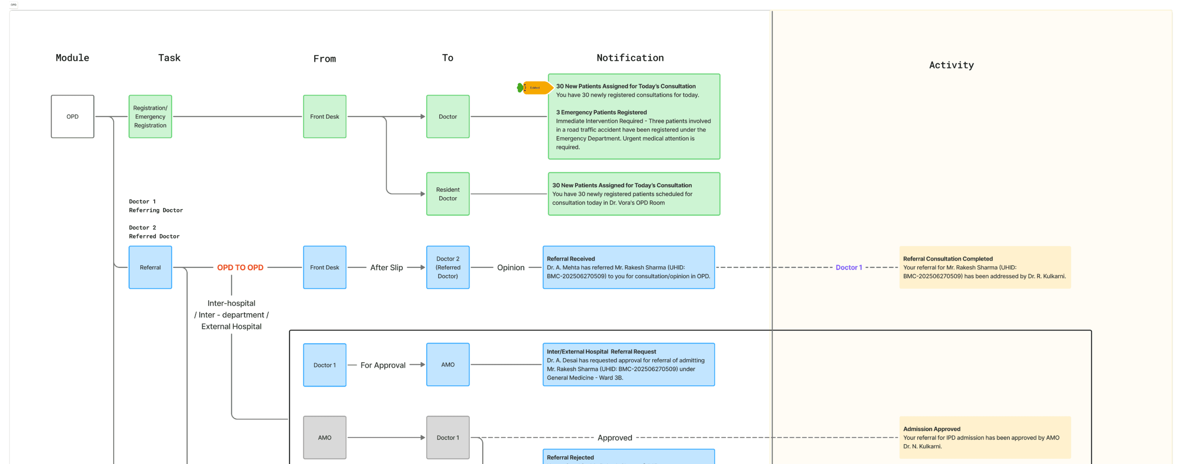
Task 1 - Notification Feature in HMIS

OPD

Radiology

Linen and Laundary
Notification Flow Design
Role-Based Communication Mapping
Notification Center Setting

Task 2 - Expiring Medicines
The Expiring Medicines screen enables pharmacists to track stock nearing expiry with color-coded timelines, filters, and export options. It reduces wastage and financial loss while ensuring patient safety. This streamlined view improves efficiency in pharmacy operations.

The Expiring Items screen allows pharmacists to monitor medicines nearing expiry with clear color-coded alerts, filters, and search options. By providing real-time visibility of stock, it reduces wastage, improves inventory planning, and ensures patient safety by preventing the distribution of expired drugs.
Expiring Items

This screen allows users to efficiently manage expiring medicines by exporting selected items into a report for record-keeping or further analysis. Additionally, outdated or unnecessary entries can be deleted directly from the list, ensuring the pharmacy database remains accurate and up to date.
Older Flow of Dispensing
The older dispensing flow was lengthy and confusing, with multiple branching paths and repeated patient searches. This increased redundancy, slowed down the process, and created higher chances of errors in dispensing and billing.
New Flow

The new dispensing flow is simplified and structured, reducing redundant steps and confusion. Pharmacists can quickly load prescriptions, search patients, or add details when needed. Clear steps for medicine selection and invoicing ensure faster, more accurate dispensing and billing.
Impact Created
Enabled real-time communication between doctors, nurses, pharmacists, and admins.
Improved task accountability – everyone knows what to do, when.
Reduced workflow delays in patient care and hospital operations.
Increased collaboration across departments, minimizing errors.
Enhanced user satisfaction by allowing notification customization.
Supported scalability for large hospitals handling multiple users at once.



Notification Bar
(Iterations)
Impact Created
Improved Efficiency: Faster dispensing and billing with fewer steps.
Reduced Errors: Clear workflows minimized mistakes in both dispensing and billing.
Streamlined Process: Seamless integration of medicine addition, dispensing, and billing.
Better User Experience: Pharmacists could focus more on patients instead of struggling with the system.

My Journey and Contribution
Thanks for reaching the bottom of this page. If you like what you see, let's connect and build something together!

Alternatively, here's my email
Get In Touch
UI Screens





